一、仪器基本信息
仪器型号: D8 ADVANCE
生产厂家:布鲁克
购置时间:2025.5
所属技术服务部:微纳结构技术研发部
放置位置:科技大楼1楼基础仪器室
管理人员:杨慧 15771550201
仪器应用:X射线的波长和晶体内部原子面之间的间距相近,晶体可以作为X射线的空间衍射光栅,即一束X射线照射到物体上时,受到物体中原子的散射,每个原子都产生散射波,这些波互相干涉,结果就产生衍射。衍射波叠加的结果使射线的强度在某些方向上加强,在其他方向上减弱。分析衍射结果,便可获得晶体结构。X射线衍射仪利用衍射原理,精确测定物质的晶体结构;织构及应力,可进行物相定性定量分析。主要应用于混合物相的定性分析;样品的对照分析;晶体物相的定量分析;晶体材料微结构的表征(晶胞参数的精密测定,晶粒大小等);薄膜材料的研究;小角X衍射;结晶度分析等。
二、仪器操作流程
打开冷却水循环装置
打开衍射仪
按下高压发生器(正常情况仪器处于打开状态,以上步骤无需操作)

打开电脑(加密狗请勿取下,开机密码:Bruker,请勿修改)
打开软件(没有密码)

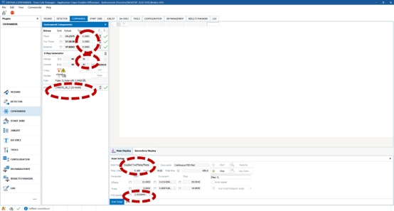
在commander界面上,勾上request,然后点击Int,对所有马达进行初始化(在每次开机时需要进行初始化,仪器会自动提醒,未初始化显示为叹号!初始化正常后显示为对勾)

输入测量要求,选择coupled Twotheta/theta,设定扫描范围,扫描步长及每步停留时间。扫描步长通常0.02度是合适的。(下图中红色虚线框内数值和选项固定,参考输入,最好不要进行修改)

点击File-〉save results将谱图保存为raw格式和布鲁克格式。数据文件保存在D盘-〉Result,需要自建新文件夹保存文件),如需修改为文本格式,点击桌面文件格式转换软件,选择目标格式XY,即可进行文件格式的转换


测量结束后,退出软件。
三、仪器注意事项
1. 送样要求:粉末样品:须充分研磨,粉末样品粒度粗大衍射强度底,峰形不好,分辨率低,要了解样品的物理化学性质,如是否易燃,易潮解,易腐蚀、有毒、易挥发。需0.2克以上最佳;按图所示,制备粉末样品。

按下按钮打开衍射仪门,将压好的粉末样品平整的放置于圆台上,上推卡紧,即可测样。取出样品时,铁片向仪器门方向推动,下拉圆台取出样品。

2. 高温X射线衍射测试需要联系平台负责人操作。
3. 测试前注意观察水流量,不能低于3.5
4. 测量角度不能低于5°